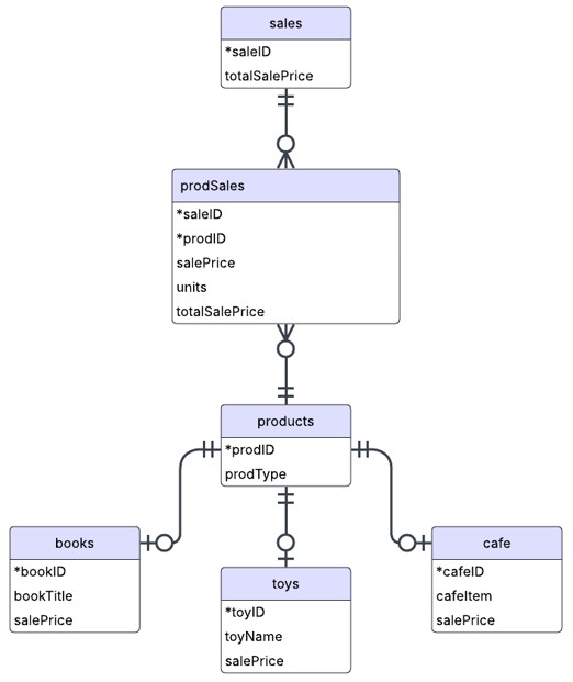
The purpose of this project was to create a simple relational database to supplement the following technical explanations: Database Normalization and Entity-Relationship Diagram with Crow’s Foot Notation. All data in this database is fictitious. The Microsoft Excel workbook that was used to prepare the data and a Microsoft Word document that contains the SQL code that was used to create the database in Microsoft SQL Server are available for download above. The ERD and data dictionary are available for viewing below. Note that the data dictionary is available as a worksheet in the Excel file above.


Lastly, some questions with the corresponding queries to answer the questions are pasted below to provide some examples of how a database and SQL could be used to answer pertinent business questions accurately and efficiently.
Query Example 1: What is the total toys revenue?

Query Example 2.1: Which product had the most units sold?

Query Example 2.2: What is the name of the most-sold product?

Query Example 3: Which product type generated the most revenue across all sales?

Query Example 4.1: Which sale generated the most revenue?

Query Example 4.2: What are the product IDs and total sale price of the items that were sold during that sale, ordered by product ID ascending?
